LaNaya Comsa serves as the Refugee Cash Assistance Manager at the International Rescue Committee (IRC), where she plays a vital role in supporting newly arrived families. Each month, LaNaya leads her team in connecting with every client to ensure they understand and meet program responsibilities—helping them remain eligible for the critical financial assistance that supports their path toward stability and independence.
LaNaya’s work reflects the broader mission of the IRC, an organization founded in 1933 at the call of Albert Einstein and now one of the world’s largest humanitarian INGOs. Serving refugees, asylum seekers, victims of trafficking, and other vulnerable immigrant groups, the IRC restores safety, dignity, and hope to people affected by crisis across more than 40 countries and 29 U.S. cities.
But serving such diverse communities also brings significant communication challenges. LaNaya works in the Phoenix office, where language barriers, limited technological literacy, and the sheer scale of community needs make consistent outreach difficult. “We’re mighty but few,” LaNaya explains—and ensuring every client receives timely, clear communication often becomes a race against time.

“In my program, we have to contact our clients on a monthly basis to verify the same eligibility requirements. We created several TextIt flows in 3 languages and now we send the majority of our clients their corresponding (language preference) flow each month. This allows us to more easily obtain the information required without needing to wait around for answers or call each individual client. We are also able to keep track of and download the responses into spreadsheets, which makes it easier to process and store.”
“Using Textit has revolutionized our program. We were needing to contact 500 or more clients each month with the same questions and there was no way we would be able to follow up with each one. By using Textit, we streamline the process by sending all the same questions in bulk and allow clients to answer in their own time. We are also more easily able to gather the information and put it into spreadsheets, increasing efficiency and accuracy in reporting.
“Just recently, we took over a large contract that required us to contact clients en masse, most of whom had never had contact with us before. We were able to communicate with each of them and then enroll many of them in the Textit system. While processing some clients, we discovered errors from their previous programs, which would have caused problems for them in the future. We were able to focus on those cases and resolve the issues without getting overwhelmed because we had Textit running in the background, efficiently gathering the data we needed from the clients who did not have such problems.”
LaNaya adds that the skills she gained from using TextIt have been invaluable—and she has even had several colleagues across the network seek guidance from her on how to start their own TextIt campaigns.
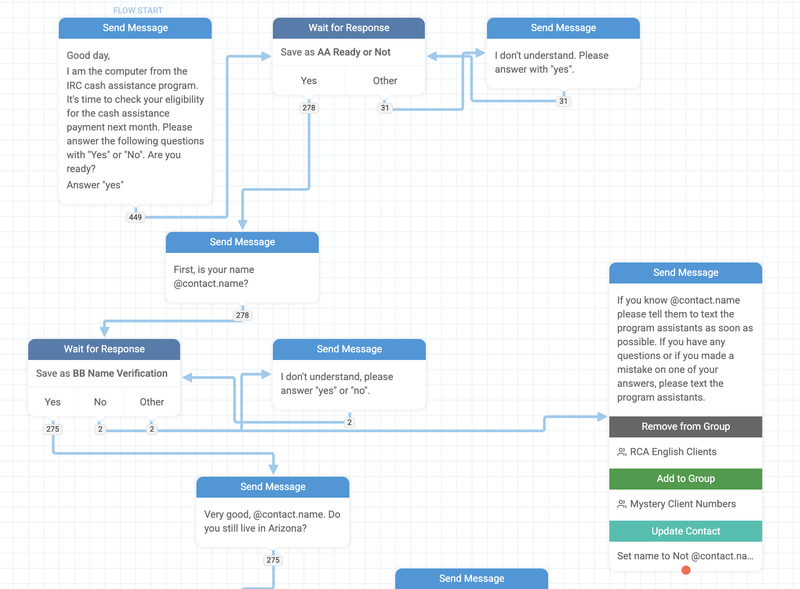
LaNaya’s team built this flow to send to clients each month. It confirms their identity and updates their income and work status. The flow also verifies their location and address, adjusting their contact group accordingly. Messaging flows may also provide important program updates to help clients stay eligible.

Could your NGO or business benefit from clearer communication and automated information collection?
If so, TextIt might be exactly what you need. Whether you're running a large-scale program or just getting started, no project is too big or too small.
👉 Reach out to us today to share your goals and discover how TextIt can help your organization connect more effectively, save time, and better serve your community.